Flowwith是什么
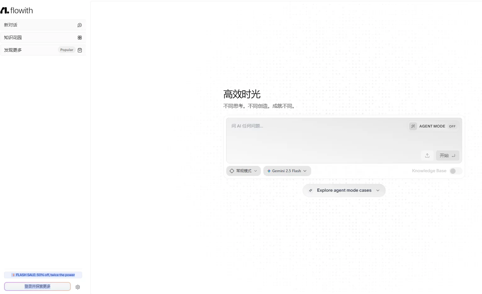
Flowwith是一款基于画布式设计的智能工作平台,它整合了包括GPT-5在内的多种前沿AI技术,还支持Claude Sonnet 4.5和Kimi k2等先进模型。该平台采用节点式交互方式,允许用户在同一个画布上同时处理多个任务,从而实现多线程的工作模式。平台具备文件上传分析、多模态内容创作、知识库维护以及智能体Agent模式等功能,能够自动化完成复杂任务。Flowwith致力于提升创作者与专业人士的工作效能,通过可视化工作流程和项目归档管理,优化任务执行与知识应用。

Flowwith的功能特色
-
节点式交互:用户可以在一个画布上创建多个处理节点,每个节点负责一个独立任务,从而实现多线程协同工作。
-
多模型集成:平台整合了多种AI模型,包括GPT-5、Claude Sonnet 4.5、Kimi k2等,用户可以根据具体需求选择最合适的模型。
-
文件上传与解析:支持多种文件格式上传,并配备OCR技术,能够自动识别和分析文档内容。
-
多模态内容创作:可以生成文本、图片和视频等多种形式的内容,满足不同的创作需求。
-
智能体Agent模式:通过智能体“Agent Neo”实现任务自动化,支持多步骤任务处理和用户互动。
-
知识库管理:用户可以创建和管理个人知识库,整理和存储知识资料,便于调用和复用。
-
工作流可视化:以工作流形式展示任务执行过程,方便用户监控任务进度和执行情况。
-
项目归档系统:支持项目创建和内容归档,帮助用户管理和分类不同项目,提升工作效率。
如何使用Flowwith
- 注册与登录:访问Flowwith官网 https://flowith.net/,注册账号后登录开始使用平台。
- 节点式交互:在画布上创建节点,每个节点处理一个独立任务,实现多任务并行处理。
- 选择AI模型:根据任务需求,从平台提供的多种AI模型中选择最合适的模型。
- 文件上传与分析:上传文件至平台,利用OCR技术自动提取和分析文档内容。
- 生成多模态内容:输入指令,让AI生成文本、图片或视频等多种形式的内容。
- 使用Agent模式:切换至Agent模式,输入复杂任务,AI将自动拆解逐步执行。
- 管理知识库:在知识库中创建个人知识库,存储和组织个人资料和灵感。
- 工作流可视化:通过可视化界面监控任务进度,确保工作流程的透明和可控。
- 项目归档与管理:创建项目文件夹,将相关任务和内容归档,便于管理和查找。
Flowwith的核心优势
- 灵活性:用户可以根据任务需求灵活选择不同的AI模型,实现多样化的内容创作和处理。
- 高效性:通过节点式交互和多线程处理,Flowwith显著提高了工作效率,支持用户同时管理多个任务。
- 智能化:智能体Agent模式能自动化执行复杂任务,减少用户手动操作,提高任务执行的智能化水平。
- 知识整合:知识库功能帮助用户整合和管理个人知识库,使得知识和信息的调用更加便捷和高效。
- 可视化管理:工作流的可视化展示使得任务进度和执行情况一目了然,便于用户进行监控和调整。
- 项目组织:项目归档和管理功能帮助用户清晰地组织和分类不同项目,提高工作条理性和效率。
- 多模态支持:支持文本、图片和视频的多模态内容生成,满足用户在不同媒介上的创作需求。
- 社区互动:用户能通过知识市场和智能体社区与其他用户互动,共享资源和经验,扩展知识视野。
Flowwith官网是什么
- 官网地址:https://flowith.net/
Flowwith的产品定价
-
Professional 计划:每月$15.92,年付可享20%折扣,适合学生、爱好者与好奇创作者,提供基础和高级模型的文本生成、图片和短视频生成等功能。
-
Ultimate 计划:每月$34.93,年付可享30%折扣,适合高阶用户、高产内容创作者与小型机构,提供更多的文本、图片、短视频生成及深度调研和专业PPT制作。
-
Infinite Creator 计划:每月$249.95,年付可享50%折扣,适合追求卓越成果的自由职业者、营销人和独立创业者,提供无限量的文本、图片、短视频生成以及深度调研、专业PPT和精致网站制作,包括VIP支持。
Flowwith的适用人群
-
学生和教育工作者:学生和教师用Flowwith进行学术研究,整理学习资料,及辅助教学和学习过程。
-
内容创作者:作家、博主、视频制作者等,用Flowwith来创作文本、设计图像、制作视频,提高创作效率和质量。
-
专业人士:律师、财务分析师、市场营销专家等,用在处理和分析专业文档,提高工作效率。
-
研究人员:工作人员用在文献回顾、资料整合,及构建和扩展知识体系,加速研究进程。
-
企业员工:员工能进行市场分析、撰写工作汇报、管理项目进度,及进行日常的工作任务管理。
©版权声明:如无特殊说明,本站所有内容均为Amassai.net 原创发布和所有。任何个人或组织,在未征得本站同意时,禁止复制、盗用、采集、发布本站内容到任何网站、书籍等各类媒体平台。否则,我站将依法保留追究相关法律责任的权利。



























评论 ( 0 )